• Pavel Utkin
  • NEWBIE
  • 0 Points
  • Member since 2017

  • Chatter
    Feed
  • 0
    Best Answers
  • 0
    Likes Received
  • 0
    Likes Given
  • 1
    Questions
  • 1
    Replies
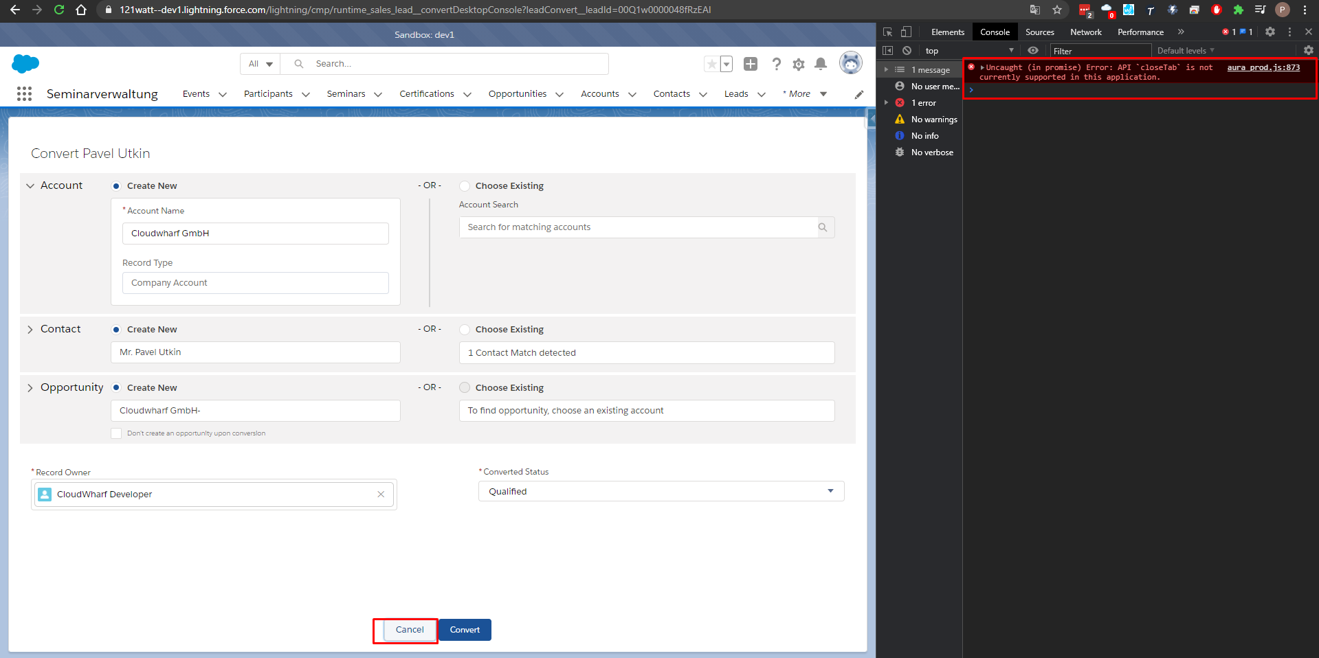
Hi there,

I develop a custom component to call standard lead convert action.
I found this component runtime_sales_lead__convertDesktopConsole.
It works well. But Cancel action does not work. (See screenshot).

I call this component with parameters.

urlEvent.setParams({
"url": baseURL + '/lightning/cmp/runtime_sales_lead__convertDesktopConsole?leadConvert__leadId=' + recordId+ '&ws=%2Flightning%2Fr%2FLead%2F'+recordId+'%2Fview'
});

Maybe I should add a return URL for your component?
Can you send me a specification for this component with all parameters to solve this issue?User-added image
Hi there,

I develop a custom component to call standard lead convert action.
I found this component runtime_sales_lead__convertDesktopConsole.
It works well. But Cancel action does not work. (See screenshot).

I call this component with parameters.

urlEvent.setParams({
"url": baseURL + '/lightning/cmp/runtime_sales_lead__convertDesktopConsole?leadConvert__leadId=' + recordId+ '&ws=%2Flightning%2Fr%2FLead%2F'+recordId+'%2Fview'
});

Maybe I should add a return URL for your component?
Can you send me a specification for this component with all parameters to solve this issue?User-added image